Skip to main content
Akumina Announces Leadership Appointments - Peter Shields Named CEO, Ed Rogers Appointed President & Chief Product Officer Learn More
Akumina Logo
Back

Installing AppManager files into Cloud Hosted Website

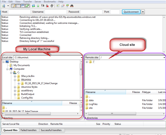
  • Connect to your Cloud hosted website via FTP, in the example below we will be using FileZilla to do just that.
  • My local computer folder structure appears on the LEFT while to cloud hosted website appears on the RIGHT.
  • On the Cloud Site, Expand folders until site > wwwroot is selected
  • The folder should be empty.
  • Add directory called ‘Temp’ in wwwroot folder
  • Right click in the window and click Create Directory. Name the new directory Temp
  • In the Left pane expand the folders until you are in the folder containing the Instance of AppManager that you created via expanding the *IniterChange.zip in this example the folder will be Akumina > 03_18_2015_04_17_InterChange.
  • The files and folder for this website instance will appear in the left lower pane.
  • Click on the first folder/file name e.g. Areas then hold your SHIFT DOWN and select the Last folder/file in the left pane, entire list will become highlighted.
  • DRAG that block of highlighted files/folder to the RIGHT pane under the Filename area for wwwroot.
  • All the files and folder from the Right pane above should now appear in the wwwroot directory on the cloud website.
Your AppManager Website is now installed on your cloud hosted web site URL.
^ Top