Skip to main content
Akumina Announces Leadership Appointments - Peter Shields Named CEO, Ed Rogers Appointed President & Chief Product Officer Learn More
Akumina Logo
Back

Restoring AppManager in a Cloud Hosted Site

This topic details the process for restoring the AppManager from a backup. This assumes there is a valid backup available to restore from. In this topic we refer to a “cloud hosted website” which may be any one of the following:

  • Azure App Service (Web App)
  • AWS website
  • Or any FTP accessible site.
NOTE: it may be necessary to stop the app service in order to remove any file locks, if applicable.

In this topic we use an Azure Web App example.

Connect to the Existing Directory

To restore, we first follow these steps:

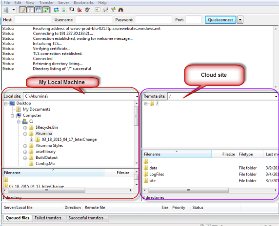
  • Connect to your cloud hosted website via FTP, in the example below we will be using FileZilla to do just that.
  • My local computer folder structure appears on the LEFT while to cloud hosted website appears on the RIGHT.
  • On the Cloud Site, Expand folders until site > wwwroot is selected
  • Remove all the files currently in place.

Restore Files from Backup

  • Locate the current backup directory. There should be a list of files similar to the above which was deleted from the app service.
  • In the Left pane, navigate to the current backup directory. In this example the folder will be Akumina > 03_18_2015_04_17_InterChange.
  • The files and folder for this website instance will appear in the left lower pane.
  • Click on the first folder/file name e.g. Areas then hold your SHIFT DOWN and select the Last folder/file in the left pane, entire list will become highlighted.
  • DRAG that block of highlighted files/folder to the RIGHT pane under the Filename area for wwwroot.
  • All the files and folder from the Right pane above should now appear in the wwwroot directory on the cloud website.

Your AppManager is now restored to the previous version from the backup.

^ Top